eBook – Guide Spring Cloud – NPI EA (cat=Spring Cloud)
announcement - icon

Let's get started with a Microservice Architecture with Spring Cloud:

>> Join Pro and download the eBook

eBook – Mockito – NPI EA (tag = Mockito)
announcement - icon

Mocking is an essential part of unit testing, and the Mockito library makes it easy to write clean and intuitive unit tests for your Java code.

Get started with mocking and improve your application tests using our Mockito guide:

Download the eBook

eBook – Java Concurrency – NPI EA (cat=Java Concurrency)
announcement - icon

Handling concurrency in an application can be a tricky process with many potential pitfalls. A solid grasp of the fundamentals will go a long way to help minimize these issues.

Get started with understanding multi-threaded applications with our Java Concurrency guide:

>> Download the eBook

eBook – Reactive – NPI EA (cat=Reactive)
announcement - icon

Spring 5 added support for reactive programming with the Spring WebFlux module, which has been improved upon ever since. Get started with the Reactor project basics and reactive programming in Spring Boot:

>> Join Pro and download the eBook

eBook – Java Streams – NPI EA (cat=Java Streams)
announcement - icon

Since its introduction in Java 8, the Stream API has become a staple of Java development. The basic operations like iterating, filtering, mapping sequences of elements are deceptively simple to use.

But these can also be overused and fall into some common pitfalls.

To get a better understanding on how Streams work and how to combine them with other language features, check out our guide to Java Streams:

>> Join Pro and download the eBook

eBook – Jackson – NPI EA (cat=Jackson)
announcement - icon

Do JSON right with Jackson

Download the E-book

eBook – HTTP Client – NPI EA (cat=Http Client-Side)
announcement - icon

Get the most out of the Apache HTTP Client

Download the E-book

eBook – Maven – NPI EA (cat = Maven)
announcement - icon

Get Started with Apache Maven:

Download the E-book

eBook – Persistence – NPI EA (cat=Persistence)
announcement - icon

Working on getting your persistence layer right with Spring?

Explore the eBook

eBook – RwS – NPI EA (cat=Spring MVC)
announcement - icon

Building a REST API with Spring?

Download the E-book

Course – LS – NPI EA (cat=Jackson)
announcement - icon

Get started with Spring and Spring Boot, through the Learn Spring course:

>> LEARN SPRING
Course – RWSB – NPI EA (cat=REST)
announcement - icon

Explore Spring Boot 3 and Spring 6 in-depth through building a full REST API with the framework:

>> The New “REST With Spring Boot”

Course – LSS – NPI EA (cat=Spring Security)
announcement - icon

Yes, Spring Security can be complex, from the more advanced functionality within the Core to the deep OAuth support in the framework.

I built the security material as two full courses - Core and OAuth, to get practical with these more complex scenarios. We explore when and how to use each feature and code through it on the backing project.

You can explore the course here:

>> Learn Spring Security

Course – LSD – NPI EA (tag=Spring Data JPA)
announcement - icon

Spring Data JPA is a great way to handle the complexity of JPA with the powerful simplicity of Spring Boot.

Get started with Spring Data JPA through the guided reference course:

>> CHECK OUT THE COURSE

Partner – Moderne – NPI EA (cat=Spring Boot)
announcement - icon

Refactor Java code safely — and automatically — with OpenRewrite.

Refactoring big codebases by hand is slow, risky, and easy to put off. That’s where OpenRewrite comes in. The open-source framework for large-scale, automated code transformations helps teams modernize safely and consistently.

Each month, the creators and maintainers of OpenRewrite at Moderne run live, hands-on training sessions — one for newcomers and one for experienced users. You’ll see how recipes work, how to apply them across projects, and how to modernize code with confidence.

Join the next session, bring your questions, and learn how to automate the kind of work that usually eats your sprint time.

Course – LJB – NPI EA (cat = Core Java)
announcement - icon

Code your way through and build up a solid, practical foundation of Java:

>> Learn Java Basics

Partner – LambdaTest – NPI EA (cat= Testing)
announcement - icon

Distributed systems often come with complex challenges such as service-to-service communication, state management, asynchronous messaging, security, and more.

Dapr (Distributed Application Runtime) provides a set of APIs and building blocks to address these challenges, abstracting away infrastructure so we can focus on business logic.

In this tutorial, we'll focus on Dapr's pub/sub API for message brokering. Using its Spring Boot integration, we'll simplify the creation of a loosely coupled, portable, and easily testable pub/sub messaging system:

>> Flexible Pub/Sub Messaging With Spring Boot and Dapr

eBook – Java Concurrency – NPI (cat=Java Concurrency)
announcement - icon

Handling concurrency in an application can be a tricky process with many potential pitfalls. A solid grasp of the fundamentals will go a long way to help minimize these issues.

Get started with understanding multi-threaded applications with our Java Concurrency guide:

>> Download the eBook

1. Introduction

In this article, we’ll discuss in detail a core concept in Java – the lifecycle of a thread.

We’ll use a quick illustrated diagram and, of course, practical code snippets to better understand these states during the thread execution.

To get started understanding Threads in Java, this article on creating a thread is a good place to start.

2. Multithreading in Java

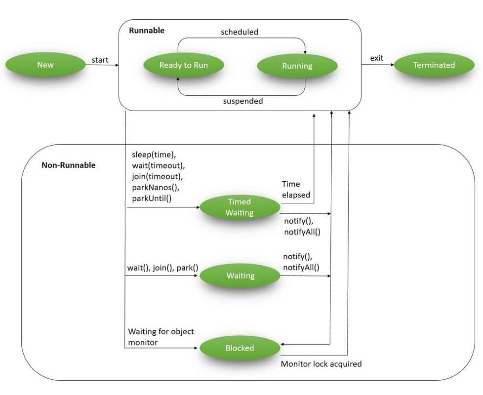
In the Java language, multithreading is driven by the core concept of a Thread. During their lifecycle, threads go through various states:

Life Cycle of a Thread

3. Life Cycle of a Thread in Java

The java.lang.Thread class contains a static State enum – which defines its potential states. During any given point of time, the thread can only be in one of these states:

  1. NEW – a newly created thread that has not yet started the execution
  2. RUNNABLE – either running or ready for execution but it’s waiting for resource allocation
  3. BLOCKED – waiting to acquire a monitor lock to enter or re-enter a synchronized block/method
  4. WAITING – waiting for some other thread to perform a particular action without any time limit
  5. TIMED_WAITING – waiting for some other thread to perform a specific action for a specified period
  6. TERMINATED – has completed its execution

All these states are covered in the diagram above; let’s now discuss each of these in detail.

3.1. New

A NEW Thread (or a Born Thread) is a thread that’s been created but not yet started. It remains in this state until we start it using the start() method.

The following code snippet shows a newly created thread that’s in the NEW state:

Runnable runnable = new NewState();
Thread t = new Thread(runnable);
System.out.println(t.getState());

Since we’ve not started the mentioned thread, the method t.getState() prints:

NEW

3.2. Runnable

When we’ve created a new thread and called the start() method on that, it’s moved from NEW to RUNNABLE state. Threads in this state are either running or ready to run, but they’re waiting for resource allocation from the system.

In a multi-threaded environment, the Thread-Scheduler (which is part of JVM) allocates a fixed amount of time to each thread. So it runs for a particular amount of time, then relinquishes the control to other RUNNABLE threads.

For example, let’s add t.start() method to our previous code and try to access its current state:

Runnable runnable = new NewState();
Thread t = new Thread(runnable);
t.start();
System.out.println(t.getState());

This code is most likely to return the output as:

RUNNABLE

Note that in this example, it’s not always guaranteed that by the time our control reaches t.getState(), it will be still in the RUNNABLE state.

It may happen that it was immediately scheduled by the Thread-Scheduler and may finish execution. In such cases, we may get a different output.

3.3. Blocked

A thread is in the BLOCKED state when it’s currently not eligible to run. It enters this state when it is waiting for a monitor lock and is trying to access a section of code that is locked by some other thread.

Let’s try to reproduce this state:

public class BlockedState {
    public static void main(String[] args) throws InterruptedException {
        Thread t1 = new Thread(new DemoBlockedRunnable());
        Thread t2 = new Thread(new DemoBlockedRunnable());
        
        t1.start();
        t2.start();
        
        Thread.sleep(1000);
        
        System.out.println(t2.getState());
        System.exit(0);
    }
}

class DemoBlockedRunnable implements Runnable {
    @Override
    public void run() {
        commonResource();
    }
    
    public static synchronized void commonResource() {
        while(true) {
            // Infinite loop to mimic heavy processing
            // 't1' won't leave this method
            // when 't2' try to enter this
        }
    }
}

In this code:

  1. We’ve created two different threads – t1 and t2
  2. t1 starts and enters the synchronized commonResource() method; this means that only one thread can access it; all other subsequent threads that try to access this method will be blocked from the further execution until the current one will finish the processing
  3. When t1 enters this method, it is kept in an infinite while loop; this is just to imitate heavy processing so that all other threads cannot enter this method
  4. Now when we start t2, it tries to enter the commonResource() method, which is already being accessed by t1, thus, t2 will be kept in the BLOCKED state

Being in this state, we call t2.getState() and get the output as:

BLOCKED

3.4. Waiting

A thread is in WAITING state when it’s waiting for some other thread to perform a particular action. According to JavaDocs, any thread can enter this state by calling any one of the following three methods:

  1. object.wait()
  2. thread.join() or
  3. LockSupport.park()

Note that in wait() and join() – we do not define any timeout period as that scenario is covered in the next section.

We have a separate tutorial that discusses in detail the use of wait(), notify() and notifyAll().

For now, let’s try to reproduce this state:

public class WaitingState implements Runnable {
    public static Thread t1;

    public static void main(String[] args) {
        t1 = new Thread(new WaitingState());
        t1.start();
    }

    public void run() {
        Thread t2 = new Thread(new DemoWaitingStateRunnable());
        t2.start();

        try {
            t2.join();
        } catch (InterruptedException e) {
            Thread.currentThread().interrupt();
            e.printStackTrace();
        }
    }
}

class DemoWaitingStateRunnable implements Runnable {
    public void run() {
        try {
            Thread.sleep(1000);
        } catch (InterruptedException e) {
            Thread.currentThread().interrupt();
            e.printStackTrace();
        }
        
        System.out.println(WaitingState.t1.getState());
    }
}

Let’s discuss what we’re doing here:

  1. We’ve created and started the t1
  2. t1 creates a t2 and starts it
  3. While the processing of t2 continues, we call t2.join(), this puts t1 in WAITING state until t2 has finished execution
  4. Since t1 is waiting for t2 to complete, we’re calling t1.getState() from t2

The output here is, as you’d expect:

WAITING

3.5. Timed Waiting

A thread is in TIMED_WAITING state when it’s waiting for another thread to perform a particular action within a stipulated amount of time.

According to JavaDocs, there are five ways to put a thread on TIMED_WAITING state:

  1. thread.sleep(long millis)
  2. wait(int timeout) or wait(int timeout, int nanos)
  3. thread.join(long millis)
  4. LockSupport.parkNanos
  5. LockSupport.parkUntil

To read more about the differences between wait() and sleep() in Java, have a look at this dedicated article here.

For now, let’s try to quickly reproduce this state:

public class TimedWaitingState {
    public static void main(String[] args) throws InterruptedException {
        DemoTimeWaitingRunnable runnable= new DemoTimeWaitingRunnable();
        Thread t1 = new Thread(runnable);
        t1.start();
        
        // The following sleep will give enough time for ThreadScheduler
        // to start processing of thread t1
        Thread.sleep(1000);
        System.out.println(t1.getState());
    }
}

class DemoTimeWaitingRunnable implements Runnable {
    @Override
    public void run() {
        try {
            Thread.sleep(5000);
        } catch (InterruptedException e) {
            Thread.currentThread().interrupt();
            e.printStackTrace();
        }
    }
}

Here, we’ve created and started a thread t1 which is entered into the sleep state with a timeout period of 5 seconds; the output will be:

TIMED_WAITING

3.6. Terminated

This is the state of a dead thread. It’s in the TERMINATED state when it has either finished execution or was terminated abnormally.

We have a dedicated article that discusses different ways of stopping the thread.

Let’s try to achieve this state in the following example:

public class TerminatedState implements Runnable {
    public static void main(String[] args) throws InterruptedException {
        Thread t1 = new Thread(new TerminatedState());
        t1.start();
        // The following sleep method will give enough time for 
        // thread t1 to complete
        Thread.sleep(1000);
        System.out.println(t1.getState());
    }
    
    @Override
    public void run() {
        // No processing in this block
    }
}

Here, while we’ve started thread t1, the very next statement Thread.sleep(1000) gives enough time for t1 to complete and so this program gives us the output as:

TERMINATED

In addition to the thread state, we can check the isAlive() method to determine if the thread is alive or not. For instance, if we call the isAlive() method on this thread:

Assert.assertFalse(t1.isAlive());

It returns false. Put simply, a thread is alive if and only if it has been started and has not yet died.

4. Conclusion

In this tutorial, we learned about the life-cycle of a thread in Java. We looked at all six states defined by Thread.State enum and reproduced them with quick examples.

Although the code snippets will give the same output in almost every machine, in some exceptional cases, we may get some different outputs as the exact behavior of Thread Scheduler cannot be determined.

The code backing this article is available on GitHub. Once you're logged in as a Baeldung Pro Member, start learning and coding on the project.
Baeldung Pro – NPI EA (cat = Baeldung)
announcement - icon

Baeldung Pro comes with both absolutely No-Ads as well as finally with Dark Mode, for a clean learning experience:

>> Explore a clean Baeldung

Once the early-adopter seats are all used, the price will go up and stay at $33/year.

eBook – HTTP Client – NPI EA (cat=HTTP Client-Side)
announcement - icon

The Apache HTTP Client is a very robust library, suitable for both simple and advanced use cases when testing HTTP endpoints. Check out our guide covering basic request and response handling, as well as security, cookies, timeouts, and more:

>> Download the eBook

eBook – Java Concurrency – NPI EA (cat=Java Concurrency)
announcement - icon

Handling concurrency in an application can be a tricky process with many potential pitfalls. A solid grasp of the fundamentals will go a long way to help minimize these issues.

Get started with understanding multi-threaded applications with our Java Concurrency guide:

>> Download the eBook

eBook – Java Streams – NPI EA (cat=Java Streams)
announcement - icon

Since its introduction in Java 8, the Stream API has become a staple of Java development. The basic operations like iterating, filtering, mapping sequences of elements are deceptively simple to use.

But these can also be overused and fall into some common pitfalls.

To get a better understanding on how Streams work and how to combine them with other language features, check out our guide to Java Streams:

>> Join Pro and download the eBook

eBook – Persistence – NPI EA (cat=Persistence)
announcement - icon

Working on getting your persistence layer right with Spring?

Explore the eBook

Course – LS – NPI EA (cat=REST)

announcement - icon

Get started with Spring Boot and with core Spring, through the Learn Spring course:

>> CHECK OUT THE COURSE

Partner – Moderne – NPI EA (tag=Refactoring)
announcement - icon

Modern Java teams move fast — but codebases don’t always keep up. Frameworks change, dependencies drift, and tech debt builds until it starts to drag on delivery. OpenRewrite was built to fix that: an open-source refactoring engine that automates repetitive code changes while keeping developer intent intact.

The monthly training series, led by the creators and maintainers of OpenRewrite at Moderne, walks through real-world migrations and modernization patterns. Whether you’re new to recipes or ready to write your own, you’ll learn practical ways to refactor safely and at scale.

If you’ve ever wished refactoring felt as natural — and as fast — as writing code, this is a good place to start.

eBook – Java Concurrency – NPI (cat=Java Concurrency)
announcement - icon

Handling concurrency in an application can be a tricky process with many potential pitfalls. A solid grasp of the fundamentals will go a long way to help minimize these issues.

Get started with understanding multi-threaded applications with our Java Concurrency guide:

>> Download the eBook

eBook Jackson – NPI EA – 3 (cat = Jackson)